Redes de Marionette
Una red es una serie de nodos conectados para crear una secuencia de comandos funcional, ejecutando comandos según lo definido por los nodos. Una red completada es considerada una secuencia de comandos de Marionette. Toda secuencia de comandos es leída de izquierda a derecha, y los datos fluyen en una dirección. Redes sólo pueden ser creadas y editadas en vista Superior/Plano.
Crear una red
Para crear una red:
Usando la herramienta Selección, haga clic en el punto de control en el puerto (de entrada o salida) del nodo; luego, mueva el cursor y haga clic en el puerto de otro nodo.
Asegurar que el modo Escala interactiva desactivada de la herramienta Selección está desactivado (apagado).
Los dos puertos son conectados por un cable. Las salidas desde cualquier nodo dado pueden ser conectadas a múltiples entradas en otros nodos; de la misma manera, múltiples salidas pueden ser conectadas a una única entrada de nodo.
Para organizar una red compleja, use los comandos Alinear/Distribuir para organizar los nodos; los cables no son afectados. (Consulte Alineación y distribución de objetos.)
Nombrar nodos
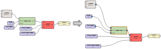
Nombrar nodos es un parte importante en la creación y organización de una red, y tiene un impacto significativo en nodos cápsula; para más información, consulte Nodos cápsula de Marionette. Nombrar nodos de entrada y los nodos a los que están adjuntados para poder recordar las etapas individuales de redes más complicadas fácilmente. Para nombrar un nodo, seleccione el nodo e ingrese un Nombre en la paleta Información del objeto.
Nodos de entrada con nombre aparecen como campos en la paleta Información del objeto de nodos cápsula; nómbrelos para rápidamente reconocer y ajustar los valores sin tener que editar el nodo cápsula en sí.
Las entradas con nombre se presentan en orden alfabético en el nodo cápsula.
Los puertos no usados de nodos nombrados se presentan en nodos cápsula para una conexión fácil con otras redes. Esta es otra buena razón para nombrar nodos.
Puertos no usados en el nodo cápsula pueden ser ocultados. Desencapsule o edite el nodo cápsula, y luego use la herramienta Locus 2D para colocar un locus en cada puerto sin usar que será ocultado. Coloque el locus al centro del círculo de puerto.

Red y nodo cápsula sin nodos nombrados
Red y nodo cápsula con nodos nombrados
Editar una red
Mover una única conexión
Para editar una red cambiando las conexiones entre nodos:
Seleccione un nodo o alambre a cambiar. Si se selecciona el alambre, el nodo conectado más cerca del inicio de la red es automáticamente seleccionado. Ya que el alambre sólo puede ser desconectado desde el nodo que no está seleccionado, puede ser necesario seleccionar el otro nodo para cambiar el alambre, según sea necesario.

Seleccione el punto de control en el puerto a desconectar y mueva el punto de control; se presenta una vista previa.
Haga clic en el puerto a conectar. El alambre es movido.


El alambre sólo puede ser desconectado desde el nodo que no está seleccionado
De manera alternativa, para quitar el alambre desde la red, seleccione el punto de control y luego haga clic en un área en blanco del dibujo.
Mover o duplicar un manojo de alambres
Todos los alambres conectados a un puerto pueden ser movidos a un puerto diferente del mismo tipo (salida a salida o entrada a entrada), duplicados y conectados a otro puerto del mismo tipo, o quitados desde la red, en una única operación.
Para mover o duplicar todo alambre conectado a un puerto al mismo tiempo:
Seleccione un nodo o alambre a cambiar. Si se selecciona un alambre, el nodo conectado más cercano al inicio de la red es automáticamente seleccionado. Ya que los alambres sólo pueden ser desconectados desde el nodo que no está seleccionado, puede ser necesario seleccionar el otro nodo para cambiar los alambres, según sea necesario.
Haga uno de los siguientes:
Para mover los alambres, presione y mantenga presionada la tecla Ctrl (Windows) o la tecla Cmd (Mac).
Para duplicar los alambres, presione y mantenga presionada la tecla Alt.
Cuando la tecla aún presionada, seleccione el punto de control en el puerto donde los alambres están conectados y mueva el punto de control; se presenta una vista previa de todos los alambres conectados.
Haga clic en puerto a conectar y luego suelte la tecla.
De manera alternativa, haga clic en un área en blanco del dibujo para eliminar los alambres.
Si ya existen alambres conectados al puerto de destino, se abre el cuadro de diálogo Opciones de enrutamiento de alambres. Seleccione si agregar nuevos alambres a los alambres existentes conectados al puerto, o si quitar los alambres existentes y reemplazarlos con los nuevos alambres.
Los alambres son movidos o duplicados.

Presione y mantenga presionada la tecla Ctrl (Windows) o la tecla Cmd (Mac) durante la operación para mover todos los alambres conectados a un puerto a un puerto diferente (arriba), o la tecla Alt para duplicar los alambres y conectarlos a otro puerto (abajo). Alambres sólo pueden ser desconectados desde el nodo que no está seleccionado.
Si un nodo es eliminado, todo alambre asociado también es eliminado.
Limpiar un diseño de red
|
Comando |
Ruta de acceso |
|
Limpiar diseño de red |
Menú de contexto |
Para automáticamente alinear y espaciar nodos para una visualización más fácil, en lugar de moverlos manualmente, haga clic con el botón derecho en cualquier nodo en la red y seleccione el comando.

Ejecutar una secuencia de comandos de Marionette
|
Comando |
Ruta de acceso |
|
Ejecutar secuencia de comandos de Marionette |
Menú de contexto |
Para ejecutar la secuencia de comandos de Marionette, haga clic con el botón derecho del ratón en cualquier nodo en la red y seleccione el comando. De manera alternativa, seleccione Ejecutar desde la paleta Información del objeto.
Para ejecutar la secuencia de comandos para un estilo de Marionette, haga clic con el botón derecho en el recurso de estilo del objeto de Marionette en el Administrador de recursos, y seleccione Ejecutar desde el menú de contexto. Un grupo basado en la secuencia de comandos es creado en el dibujo.
Si un error ocurre al ejecutar la secuencia de comandos, se abre un cuadro de diálogo Error de ejecución, proporcionando información sobre el tipo de error y su ubicación en la secuencia de comandos.
Una preferencia de Marionette determina qué objetos permanecen seleccionados después de la ejecución de la secuencia de comandos. Se puede elegir seleccionar el nodo actual o seleccionar los objetos creados por la secuencia de comandos. Consulte Insertar un nodo con la herramienta Marionette para más información.
Objetos creados al ejecutar la secuencia de comandos son agrupados cuando concluye la ejecución de la secuencia de comandos. Ejecutar una secuencia de comandos de manera consecutiva reemplaza objetos agrupados creados desde la última ejecución de la secuencia de comandos; para retener los objetos, renombre el grupo o desagrupar los objetos.
Depurar una secuencia de comandos de Marionette
Use el modo Depurar de la herramienta Marionette para detectar y resolver problemas de redes cuando no están funcionando según lo deseado. Una secuencia de comandos desencapsulada puede ser depurada, o haga doble clic en un nodo cápsula o nodo de objeto para depurar su secuencia de comandos subyacente. En modo depurar, un número aparece junto a cada puerto de salida representando el número de valores recorriendo desde ese puerto de salida a cualquier puerto de entrada adjuntado. Haciendo clic en un alambre abre el cuadro de diálogo Valor de alambre de Marionette, presentando los valores que recorren a través del alambre. La secuencia de comandos se ejecuta al cerrar el cuadro de diálogo.
Para prevenir la ejecución de la secuencia de comandos cada vez que se hace clic en un alambre, haga clic en Preferencias en la barra de herramientas, y seleccione Hacer caché de última ejecución en modo depurar. Esta opción presenta los valores de alambre sin volver a ejecutar la secuencia de comandos.
Presenta los valores de alambre para activar la detección y solución de problemas
Cuando Mostrar tiempo de ejecución (sólo modo Depurar) es seleccionado en el cuadro de diálogo Preferencias de Marionette; texto debajo de cada nodo en la red presenta cuánto tiempo el nodo en ser ejecutado cuando la secuencia de comandos fue ejecutada. Todos los nodos que no son nodos sólo entrada también presentan el tiempo de ejecución total desde el inicio de la red.

